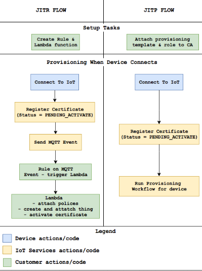
Fleet Provisioning provides a powerful mechanism that simplifies and fully automates the onboarding of devices into AWS IoT. By separating the identity provisioning process from firmware and delegating much of the certificate management responsibility to AWS, Fleet Provisioning allows systems to easily scale up while maintaining high security and efficient device lifecycle management.
Thanks to these features, Fleet Provisioning is particularly well-suited for mass-produced IoT systems, including cellular devices, gateways, and Wi-Fi, where rapid deployment, cost optimization, and long-term operational stability are required. In the context of modern commercial IoT, Fleet Provisioning is not just a technical choice, but a best practice for large-scale AWS IoT systems.















